パーティションキーの使用
パーティションキーはパーティションに基づく検索最適化解決策です。特定のスカラーフィールドをパーティションキーとして指定し、検索時にパーティションキーに基づいたフィルタリング条件を指定することで、検索範囲をいくつかのパーティションに絞り込むことができ、検索効率を向上させます。この記事では、パーティションキーの使用方法と関連する考慮事項を紹介します。
概要
Zilliz Cloudでは、パーティションを使用してデータの分離を実装し、検索範囲を特定のパーティションに制限することで検索パフォーマンスを向上させることができます。パーティションを手動で管理することを選択した場合、コレクション内に最大1,024個のパーティションを作成でき、特定のルールに基づいてこれらのパーティションにエンティティを挿入できます。これにより、特定の数のパーティション内での検索を制限することで検索範囲を絞り込むことができます。
Zilliz Cloudでは、パーティションキーを導入して、データ分離におけるパーティションの再利用を可能にし、コレクションで作成できるパーティション数の制限を克服できます。コレクションを作成する際、スカラーフィールドをパーティションキーとして使用できます。いったんコレクションの準備が完了すると、Zilliz Cloudはコレクション内に指定された数のパーティションを作成します。挿入されたエンティティを受信すると、Zilliz Cloudはエンティティのパーティションキー値を使用してハッシュ値を計算し、ハッシュ値とコレクションのpartitions_numプロパティに基づいてモジュロ演算を実行してターゲットパーティションIDを取得し、エンティティをターゲットパーティションに格納します。

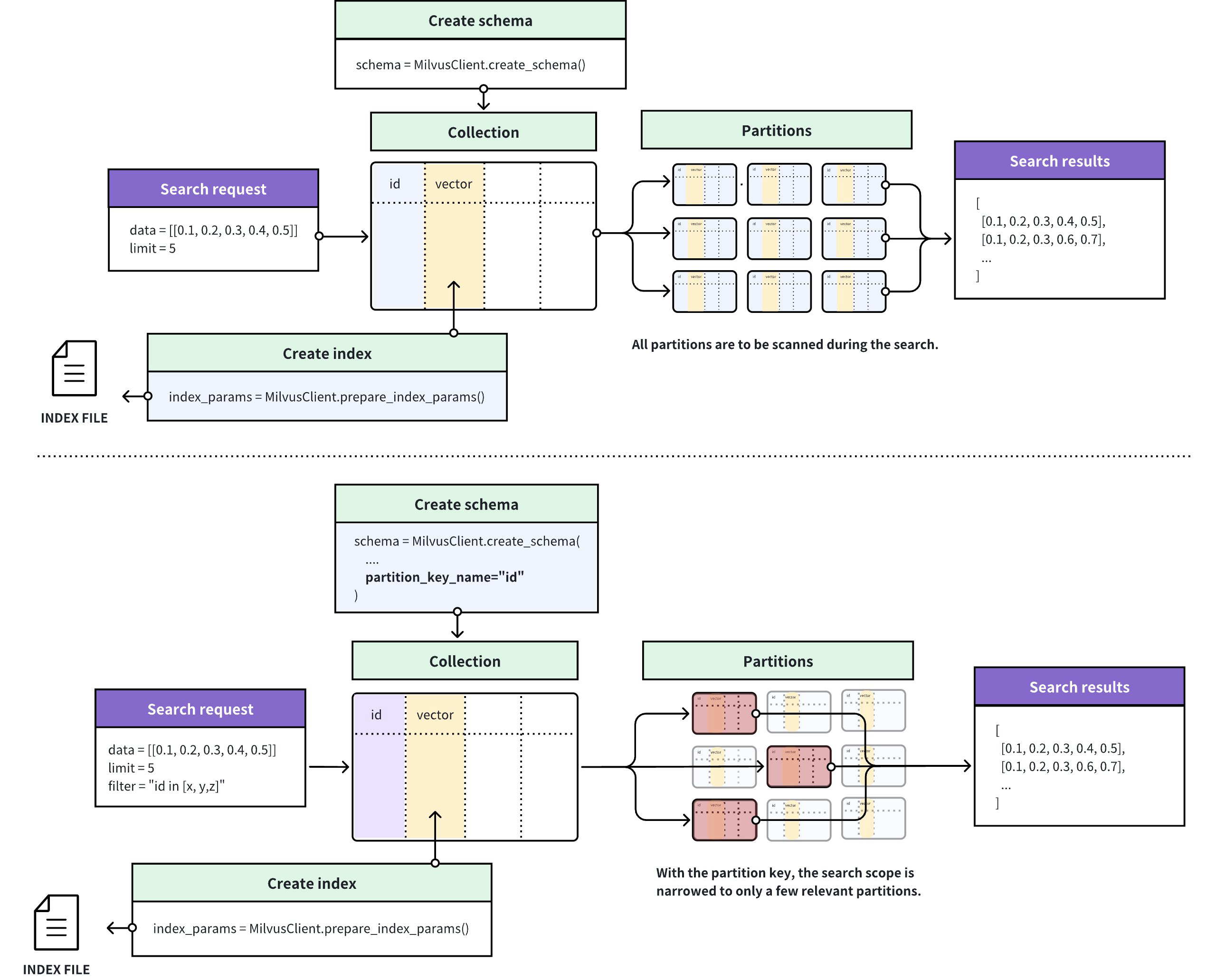
以下の図は、Zilliz Cloudがパーティションキー機能を有効にしたコレクションまたは無効にしたコレクションで検索リクエストを処理する方法を示しています。
-
パーティションキーが無効になっている場合、Zilliz Cloudはコレクション内でクエリベクトルに最も類似したエンティティを検索します。最も関連性の高い結果を含むパーティションがわかっている場合は、検索範囲を絞り込むことができます。
-
パーティションキーが有効になっている場合、Zilliz Cloudは検索フィルターで指定されたパーティションキーベースに基づいて検索範囲を決定し、一致するパーティション内のエンティティのみをスキャンします。

パーティションキーの使用
パーティションキーを使用するには、以下を行う必要があります。
-
作成するパーティション数の設定(オプション)、および
パーティションキーの設定
スカラーフィールドをパーティションキーとして指定するには、スカラーフィールドを追加する際にそのis_partition_key属性をtrueに設定する必要があります。
スカラーフィールドをパーティションキーとして設定する場合、フィールド値を空またはnullにすることはできません。
- Python
- Java
- Go
- NodeJS
- cURL
from pymilvus import (
MilvusClient, DataType
)
client = MilvusClient(
uri="YOUR_CLUSTER_ENDPOINT",
token="YOUR_CLUSTER_TOKEN"
)
schema = client.create_schema()
schema.add_field(field_name="id",
datatype=DataType.INT64,
is_primary=True)
schema.add_field(field_name="vector",
datatype=DataType.FLOAT_VECTOR,
dim=5)
# パーティションキーを追加
schema.add_field(
field_name="my_varchar",
datatype=DataType.VARCHAR,
max_length=512,
is_partition_key=True,
)
import io.milvus.v2.client.ConnectConfig;
import io.milvus.v2.client.MilvusClientV2;
import io.milvus.v2.common.DataType;
import io.milvus.v2.service.collection.request.AddFieldReq;
import io.milvus.v2.service.collection.request.CreateCollectionReq;
MilvusClientV2 client = new MilvusClientV2(ConnectConfig.builder()
.uri("YOUR_CLUSTER_ENDPOINT")
.token("YOUR_CLUSTER_TOKEN")
.build());
// スキーマを作成
CreateCollectionReq.CollectionSchema schema = client.createSchema();
schema.addField(AddFieldReq.builder()
.fieldName("id")
.dataType(DataType.Int64)
.isPrimaryKey(true)
.build());
schema.addField(AddFieldReq.builder()
.fieldName("vector")
.dataType(DataType.FloatVector)
.dimension(5)
.build());
// パーティションキーを追加
schema.addField(AddFieldReq.builder()
.fieldName("my_varchar")
.dataType(DataType.VarChar)
.maxLength(512)
.isPartitionKey(true)
.build());
import (
"context"
"fmt"
"github.com/milvus-io/milvus/client/v2/column"
"github.com/milvus-io/milvus/client/v2/entity"
"github.com/milvus-io/milvus/client/v2/index"
"github.com/milvus-io/milvus/client/v2/milvusclient"
)
ctx, cancel := context.WithCancel(context.Background())
defer cancel()
milvusAddr := "YOUR_CLUSTER_ENDPOINT"
client, err := milvusclient.New(ctx, &milvusclient.ClientConfig{
Address: milvusAddr,
})
if err != nil {
fmt.Println(err.Error())
// エラー処理
}
defer client.Close(ctx)
schema := entity.NewSchema().WithDynamicFieldEnabled(false)
schema.WithField(entity.NewField().
WithName("id").
WithDataType(entity.FieldTypeInt64).
WithIsPrimaryKey(true),
).WithField(entity.NewField().
WithName("my_varchar").
WithDataType(entity.FieldTypeVarChar).
WithIsPartitionKey(true).
WithMaxLength(512),
).WithField(entity.NewField().
WithName("vector").
WithDataType(entity.FieldTypeFloatVector).
WithDim(5),
)
import { MilvusClient, DataType } from "@zilliz/milvus2-sdk-node";
const address = "YOUR_CLUSTER_ENDPOINT";
const token = "YOUR_CLUSTER_TOKEN";
const client = new MilvusClient({address, token});
// 3. カスタマイズ設定モードでコレクションを作成
// 3.1 フィールドを定義
const fields = [
{
name: "my_varchar",
data_type: DataType.VarChar,
max_length: 512,
is_partition_key: true
}
]
export schema='{
"autoId": true,
"enabledDynamicField": false,
"fields": [
{
"fieldName": "id",
"dataType": "Int64",
"isPrimary": true
},
{
"fieldName": "vector",
"dataType": "FloatVector",
"elementTypeParams": {
"dim": "5"
}
},
{
"fieldName": "my_varchar",
"dataType": "VarChar",
"isPartitionKey": true,
"elementTypeParams": {
"max_length": 512
}
}
]
}'
パーティション数の設定
コレクション内のスカラーフィールドをパーティションキーとして指定すると、Zilliz Cloudは自動的にコレクション内に16個のパーティションを作成します。エンティティを受信すると、Zilliz Cloudはこのエンティティのパーティションキーベースに基づいてパーティションを選択し、エンティティをパーティションに格納します。これにより、一部またはすべてのパーティションが異なるパーティションキーベースを持つエンティティを保持します。
コレクションとともに作成するパーティション数も決定できます。これは、パーティションキーとして指定されたスカラーフィールドがある場合にのみ有効です。
- Python
- Java
- Go
- NodeJS
- cURL
client.create_collection(
collection_name="my_collection",
schema=schema,
num_partitions=128
)
import io.milvus.v2.service.collection.request.CreateCollectionReq;
CreateCollectionReq createCollectionReq = CreateCollectionReq.builder()
.collectionName("my_collection")
.collectionSchema(schema)
.numPartitions(128)
.build();
client.createCollection(createCollectionReq);
err = client.CreateCollection(ctx,
milvusclient.NewCreateCollectionOption("my_collection", schema).
WithNumPartitions(128))
if err != nil {
fmt.Println(err.Error())
// エラー処理
}
await client.create_collection({
collection_name: "my_collection",
schema: schema,
num_partitions: 128
})
export params='{
"partitionsNum": 128
}'
export CLUSTER_ENDPOINT="YOUR_CLUSTER_ENDPOINT"
export TOKEN="YOUR_CLUSTER_TOKEN"
curl --request POST \
--url "${CLUSTER_ENDPOINT}/v2/vectordb/collections/create" \
--header "Authorization: Bearer ${TOKEN}" \
--header "Content-Type: application/json" \
-d "{
\"collectionName\": \"my_collection\",
\"schema\": $schema,
\"params\": $params
}"
フィルタリング条件の作成
パーティションキー機能を有効にしたコレクションでANN検索を実行する際、検索リクエストにパーティションキーを含むフィルタリング式を含める必要があります。フィルタリング式では、パーティションキーベースを特定の範囲内に制限して、Zilliz Cloudが対応するパーティション内での検索範囲を制限できるようにします。
削除操作を実行する際は、より効率的な削除を実現するために、単一のパーティションキーを指定するフィルター式を含めることをお勧めします。このアプローチにより、削除操作は特定のパーティションに限定され、コンパクション中の書き込み増幅を削減し、コンパクションおよびインデックス作成のためのリソースを節約します。
以下の例では、特定のパーティションキーベース値およびパーティションキーベース値のセットに基づくパーティションキーベースのフィルタリングを示しています。
- Python
- Java
- Go
- NodeJS
- cURL
# 単一のパーティションキーベース値に基づくフィルター、または
filter='partition_key == "x" && <other conditions>'
# 複数のパーティションキーベース値に基づくフィルター
filter='partition_key in ["x", "y", "z"] && <other conditions>'
// 単一のパーティションキーベース値に基づくフィルター、または
String filter = "partition_key == 'x' && <other conditions>";
// 複数のパーティションキーベース値に基づくフィルター
String filter = "partition_key in ['x', 'y', 'z'] && <other conditions>";
// 単一のパーティションキーベース値に基づくフィルター、または
filter = "partition_key == 'x' && <other conditions>"
// 複数のパーティションキーベース値に基づくフィルター
filter = "partition_key in ['x', 'y', 'z'] && <other conditions>"
// 単一のパーティションキーベース値に基づくフィルター、または
const filter = 'partition_key == "x" && <other conditions>'
// 複数のパーティションキーベース値に基づくフィルター
const filter = 'partition_key in ["x", "y", "z"] && <other conditions>'
# 単一のパーティションキーベース値に基づくフィルター、または
export filter='partition_key == "x" && <other conditions>'
# 複数のパーティションキーベース値に基づくフィルター
export filter='partition_key in ["x", "y", "z"] && <other conditions>'
partition_keyをパーティションキーとして指定されたフィールドの名前に置き換える必要があります。
パーティションキー分離の使用
マルチテナントのシナリオでは、テナントIDに関連するスカラーフィールドをパーティションキーとして指定し、このスカラーフィールドの特定の値に基づいてフィルターを作成できます。同様のシナリオでの検索パフォーマンスをさらに向上させるために、Zilliz Cloudはパーティションキー分離機能を導入しています。

上図に示すように、Zilliz Cloudはパーティションキーベース値に基づいてエンティティをグループ化し、各グループに個別のインデックスを作成します。検索リクエストを受信すると、Zilliz Cloudはフィルタリング条件で指定されたパーティションキーベース値に基づいてインデックスを特定し、インデックスに含まれるエンティティ内での検索範囲を制限します。これにより、検索中の無関係なエンティティのスキャンを回避し、検索パフォーマンスを大幅に向上させます。
パーティションキー分離を有効にした後、検索範囲を一致するインデックスに含まれるエンティティ内に制限するために、パーティションキーベースのフィルターに1つの特定の値のみを含める必要があります。
パーティションキー分離の有効化
以下のコード例は、パーティションキー分離を有効にする方法を示しています。
- Python
- Java
- Go
- NodeJS
- cURL
client.create_collection(
collection_name="my_collection",
schema=schema,
properties={"partitionkey.isolation": True}
)
import io.milvus.v2.service.collection.request.CreateCollectionReq;
Map<String, String> properties = new HashMap<>();
properties.put("partitionkey.isolation", "true");
CreateCollectionReq createCollectionReq = CreateCollectionReq.builder()
.collectionName("my_collection")
.collectionSchema(schema)
.properties(properties)
.build();
client.createCollection(createCollectionReq);
err = client.CreateCollection(ctx,
milvusclient.NewCreateCollectionOption("my_collection", schema).
WithProperty("partitionkey.isolation", true))
if err != nil {
fmt.Println(err.Error())
// エラー処理
}
res = await client.alterCollection({
collection_name: "my_collection",
properties: {
"partitionkey.isolation": true
}
})
export params='{
"partitionKeyIsolation": true
}'
export CLUSTER_ENDPOINT="YOUR_CLUSTER_ENDPOINT"
export TOKEN="YOUR_CLUSTER_TOKEN"
curl --request POST \
--url "${CLUSTER_ENDPOINT}/v2/vectordb/collections/create" \
--header "Authorization: Bearer ${TOKEN}" \
--header "Content-Type: application/json" \
-d "{
\"collectionName\": \"my_collection\",
\"schema\": $schema,
\"params\": $params
}"
パーティションキー分離を有効にした後も、パーティション数の設定で説明されているように、パーティションキーとパーティション数を設定できます。パーティションキーベースのフィルターには、特定のパーティションキーベース値のみを含める必要があることに注意してください。